Data Breaches
MDM Requirements
To merge the Human Resources database in the Master database, there are various risks and security concerns. The data should be merged in a way that there is loss of the integrity of the data. The business rules are configured in such a way that there is no loss in the relationships and data. The business users should be empowered with the speedy access to the relevant data and new relationships.
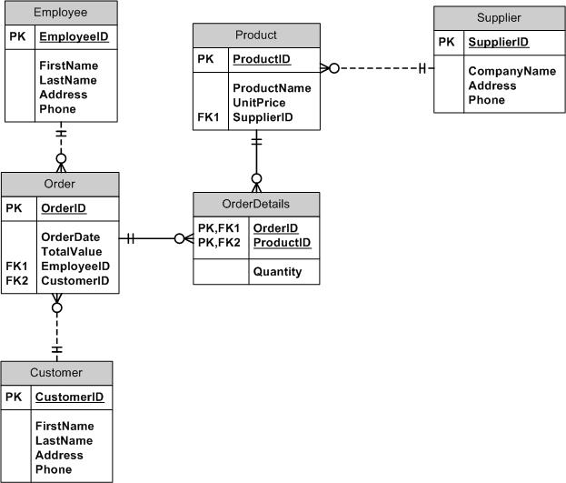
ER Diagram

Elements of the ERD
Employee: It is the entity which represents the employee of the Human Resource department. This entity is responsible for taking orders.
Customer: It is the entity which represents the customer which is from Sales department. Customer places the orders for various products.
Product: It is the entity which represents the product ordered by the customer.
Supplier: It is the entity which represents the supplier of the products purchased by the customers.
Order: This is the entity which represents the orders placed by a Customer by an Employee.
Order Details: This represents the entity which is also an associative entity. It holds the relationship between orders and products. It has the products ordered of an Order and the quantity of the products ordered.